COMP3030J-Musical-Instrument-Shop - Software Engineering Project 2021-2022
Group 8: IllegalGroupNameException
https://github.com/echo-cool/COMP3030J-Software-Engineering-Project-Musical-Instrument-Shop
Start the project
python3 -m pip install -r requirements.txt
python3 manage.py makemigrations
python3 manage.py migrate
python3 manage.py runserver 0.0.0.0:5008
Abstract
Recent years have witnessed the mushroom growth of online shopping due to the pandemic. This report documents our overall system, the solution to users’ requirements, the system’s design, the plan for each project phase, the process of developing software, and how our group works together to complete the team-based project. Now this system documentation will explore these in detail.

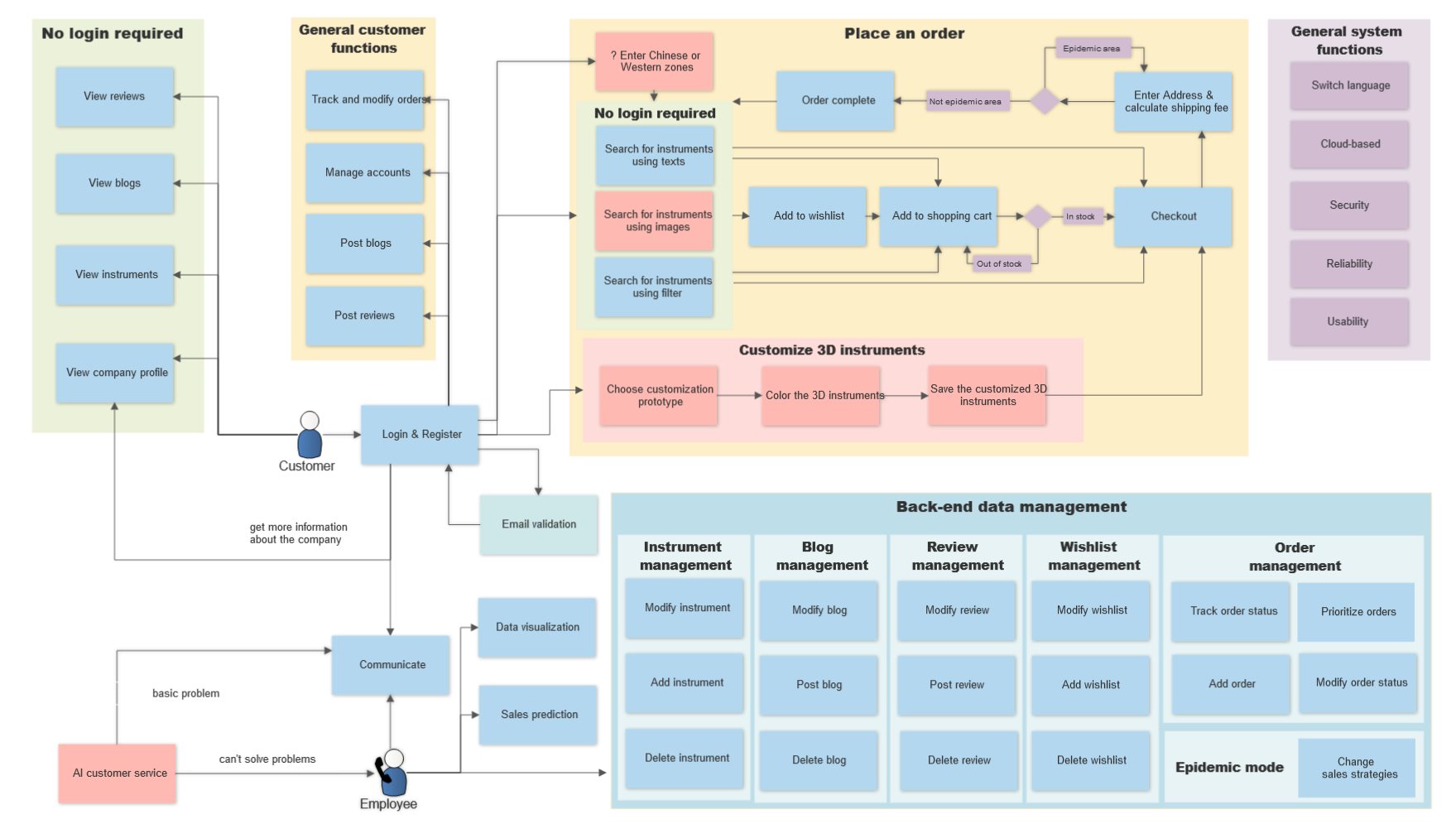
Customer Portal

Home Page

Place an Order

Profile and Track Orders

Instruments Details and Comments


3D Instruments Customization

Employee Portal

Project Introduction
In the context of the pandemic, the family-owned instruments local shop was forced to close their physical business and is now anticipating e-commerce as an auxiliary or alternative sales channel. Research has shown that the pandemic adversely affected small and localised sellers, while larger online shops with diversified products gained more profits. This highlights the pandemic indicates a necessary shift from brick-and-mortar retail to e-commerce. However, customers may feel intangible online instruments distract them from buying them. Moreover, the increasingly competitive pressure of current e-commerce platforms requires more exquisite designs to attract consumers’ shopping desires.
Our project aims to develop an attractive online instruments shop for a family-owned shop to alleviate the aforementioned problems. Firstly, our project has essential functions for online shopping. Secondly, to give customers immersive shopping experience, our project employs the usage of 3D instruments preview and instruments playing games on our website. Thirdly, our project is original in allowing customers to interact with 3D models to customise their preferred instruments, which have not gained much prevalence in current e-commerce. Most importantly, our project features intelligence, such as instrument recognition and search based on Machine Learning (ML) and Information Retrieval (IR) and AI customer service based on Natural Language Processing (NLP).
Project Plan
Here are our project milestones.
-
Milestone 1 (due date: 11st March 2022): The first milestone is to finish identifying the requirements of the project, design the system and get accustomed to working as a group. We should have finished some common functions of the customer and employee portal.
-
Milestone 2 (due date: 31st March 2022): The second milestone is to implement all requirements listed in the problem statement and add new features to our website. We should have finished our prominent features of 3D instruments preview, customisation, and Chinese zone.
-
Milestone 3 (due date: 25th April 2022): The third milestone is to finish implementing AI customer service based on NLP and advanced features based on ML.
-
Milestone 4 (due date: 15th May 2022): The fourth milestone is to finish improving current functions and finish the documentation.
-
Milestone 5 (due date: 31st May 2022): The last milestone is mainly in preparation for our final project release. In this stage, we will finish the unit testing, integration testing and fix bugs to make our website more reliable.

There are several reasons why we choose Django as our framework rather than Flask. Django distinguishes itself from Flask because of its powerful database access components - ORM supports complex database operations with concise statements, template language supports complex assignments and calculations, and the REST framework provides convenient front-end and back-end interaction. Additionally, we use Blender, 3D MAX Tool and three.js to achieve functions related to 3D instrument models. Moreover, we employ Machine Learning to implement the instrument recognition, which will be further explained in detail. Moreover, our project implements the AI customer service using the RASA framework and Natural Language Processing.
System Specification
Functional Requirements
-
Customer portal allows customers to view and order instruments, add them to their wish-list or shopping cart and track and modify the status of their orders.
-
Employee portal allows employees to track, modify, and prioritise orders and manage instruments with sales strategy to handle unexpected situations due to the pandemic.
-
Customer and employee portals enables login, register, language switching, efficient communication between customers and employees and cloud-based access via computers and mobile.
-
Innovative functions include 3D instruments preview and customisation, AI intelligent customer service, Chinese and Western musical instruments zones, blog and searching for instruments using images retrieval.
Non-Functional Requirements
-
Security:
-
Only the system data administrator can assign roles to employees and change access permissions.
-
The system should prevent website crashes when it is overwhelmed by traffic from multiple sources.
-
The system should prevent attackers from interfering with database queries and masquerading as victim users to retrieve and modify users’ data.
-
-
Performance: Pages should load in less than three seconds on different kinds of mobiles and computers.
-
Maintainability: It should take at most three days for a maintainer to fix a component.
-
Scalability: The online shop should expand to support 500k+ users on a single server without a negative impact on the website load speed.
-
Usability: The website should be easy for employees and customers to use after two days of training.
Design and Implementation
Functional Requirements Implementation - Customer Portal
View Instruments
-
User story: As a customer, I would like to view instruments displayed neatly so that I can decide which instrument I prefer.
-
Design: Our project allows customers to browse instruments on the home page, the search results page, and the instrument details page. Customers can quickly view brief details of instruments in a pop-up window without entering the details page by clicking the quick view button on the home page. On the instrument details page, at which the bottom displays other similar or related instruments, customers can purchase the instruments further.
-
Challenge and solution: In our initial implementation of the instruments’ quick view, the corresponding instrument details were dynamically loaded into the quick view window, which is quite time-consuming. This could potentially harm customers’ shopping experience. Our team turns to load the quick view window in advance to solve this problem, significantly reducing its loading time and improving usability.
Add Instruments to Wish-list and Shopping Cart
-
User story: As a customer, I would like to add my desired instruments to my wish-list and shopping cart so that I can access them easily the next time.
-
Design and implementation: Our project employs the front-end and back-end interaction API provided by the REST framework to implement adding instruments to the wish-list and shopping cart. To enhance users’ convenience, we allow them to add instruments on multiple pages, such as the home page, the instrument quick view page, and the instrument details page. When adding an item to the shopping cart, jQuery can select the instrument and its quantity to be added and post the data to the API provided by the REST framework for database-level operations. We consider the condition that if customers want to add an instrument that already exists in their cart, the post request will be returned with a status code representing this existence. Moreover, if the add operation is successful, the request is returned with a success status code. Our Time-limited pop-up will eventually return the result of the operation to the customers. The implementation of adding to the wish-list is the same as the shopping cart, and the only difference is that the wish-list does not involve the number of added instruments.
Buy and Order Instruments
-
User story: As a customer, I would like to order my selected instruments so that I can get delivery of my preferred instruments.
-
Design and implementation: We design four order related tables in the database: order, uncompleted_order, order_item, and uncompleted_order_item. When customers click the “Order" button on the shopping cart or instruments details page, they will be directed to the input address. After customers confirm their input, the back-end will create an uncompleted_order_item for each instrument in the order with the uncompleted_order as the foreign key. Moreover, the uncompleted_order stores the information entered by the customer. Subsequently, our website displays the payment page where the customer selects the payment method and confirms their payment. After the confirmation, the back-end generates order_item for each created uncompleted_order_item, and this order_item points to the key that stores the order as a foreign key, and the order stores the information inside the uncompleted_order and the user’s payment information. Then the uncompleted_order and its corresponding uncompleted_order_item will be deleted. The order is made successfully, and the administrator can view the order and modify its status. If customers exit the page without paying for the order, the uncompleted_order will be reserved for the customer to finish afterwards.
-
Challenge and solution: Our initial implementation only stored two order related tables in the database: order and order_item, and the related content was stored after users had entered all information. However, this implementation suffered from two main problems. Firstly, it was not easy to store the order in the order confirmation page after users made the order. Secondly, the shopping cart was emptied after the order was made. If customers temporarily exit the order page due to payment or network conditions, they can not come back later to complete the order again. After group discussion, we add another two tables uncompleted_order and uncompleted_order_item to the database to solve the above problems.
Modify Existing Orders
User story: As a customer, I would like to modify the address of existing orders so that I can better manage my orders.
Motivation and design: The reason for our implementation is that we want to give customers more freedom to change the delivery address of existing orders that have not been completed.
Challenges and solution: we initially tried to implement a new page for users to modify the orders. However, we found that customers should have direct permission to modify most information of orders, such as the items an order involves and the state of order. Only the address information of an order should be reasonable for a customer to make changes on. Therefore, a separate page for the modification seemed redundant. We import the editable plugin to support customers to make changes on the orders directly to solve that problem.
3D Instruments Preview
-
User story: As a customer, I would like to view 3D instruments so that I can get a more comprehensive idea of instruments and have a more immersive shopping experience.
-
Motivation and design: The reason for our implementation of displaying 3D instruments is to enhance customers’ immersive shopping experience. It is not enough to attract customers by simply showing some pictures of instruments. Instead, we want to give customers a more comprehensive overview of instruments by showing them from all angles. If customers can interact with 3D instrument models, they are more likely to buy them, contributing to the growing profits of the online instruments store.
-
Challenges and solution: We initially tried to use WebGL programming to construct 3D instrument models based on JavaScript. WebGL can directly use graphics card resources to create high-performance 2D and 3D graphics. However, after trying this approach, we found it suffers from some problems. Firstly, its complicated usage significantly increases our learning costs. Moreover, constructing the instrument model through code is very time-consuming.
After group discussion and further investigation, we finally chose to use the Three.js library to simplify the process. Three.js can simplify the process of rendering models to web pages and make it much easier for us to load existing models. After loading the pre-prepared instrument models to the web page using Three.js, we add textures and materials to the objects. Additionally, we use various light sources to decorate the scene and add advanced post-processing effects, such as the highlight effect displayed when the selected model component. Now we can display much more realistic 3D instrument models on our website.
In terms of specific implementation details, we call various API methods of Three.js to define how customers can interact with the 3D instrument models, allowing them to zoom in, zoom out, and rotate the models. Moreover, we use Blender and 3D MAX tools to implement the 3D models and three.js to adapt the models to our project.
3D Instruments Customization
-
User story: As a customer, I would like to customise my preferred 3D instruments so that my personal preference can be satisfied.
-
Motivation and design: Current e-commerce does not provide customers with an immersive experience, and products are intangible to them. The intrinsic disadvantages may distract customers from actually buying. Moreover, the display of products on e-commerce are selected by sellers without considering customers’ actual needs. To alleviate those problems, our project allows users to interact with 3D models and customise their preferred instruments and save the customised model for further ordering and delivery. In this way, customers can have immersive shopping experiences, and employees can potentially have growing profits by better catering to customers’ needs through 3D instrument customisation.
-
Challenges and solution: Our group met the problem of allowing customers to design colour instruments. After having a deep discussion about how to implement 3D instrument customisation, we find we can split models into different components so that users can apply colours to different parts of 3D instrument models to obtain their unique 3D instruments. We use the Blender and 3D MAX tool to divide and label the components with the names of our prepared 3D instruments models, which is labour work and very time-consuming. After spending many efforts and a pretty long time dividing and naming different parts of the instruments, we finally enable customers to modify the colour of different parts of the model of the 3D instrument.

Moreover, we also achieve the visually ascetic explosion effects of instruments models. However, it is not always easy for our implementation. Some small parts are often difficult to select when customers select a particular model part, such as the guitar’s strings. To solve this problem, we use TweenLite to smoothly move model parts loaded by Three.js in different directions so that models can present an explosion effect. In this way, we can bring customers an unprecedented ascetic visually experience.

AI Customer Service based on NLP
-
User story: As a customer, I would like to communicate with AI customer service so that I can get answers to common questions quickly.
-
Motivation and design: Our group has discussed a lot about reasons for implementing the AI customer service. Firstly, we want to reduce some redundant and repetitive work of employees and make them work more effectively. If employees are occupied with answering many similar questions all day long, they may want to find an approach so that one sample answer can be given to similar questions asked by many customers. Therefore, implementing the AI customer service can answer some common questions customers ask quickly, contributing to a more pleasant user experience for employees and customers. Secondly, human customer service may not be online, so customers can not get answers from them in time. Allowing AI customer service to communicate with customers can ease their anxiety about seeking instruments’ answers. Another reason for our implementation is to make our website more intelligent, and such functions are not prevalent for the local shop’s previously selling styles. Overall, there are many convincing reasons for our implementation of AI customer service.
-
Challenges and solution: Our initial implementation of AI customer service does not perform well when the model cannot distinguish two similar intents. For example, when a customer asks to get Chinese instrument recommendations, our NLP model may interpret it as the desire customers want to translate languages into Chinese. Our team decided to train each intent with a smaller number of more typical dialogue examples to alleviate such misunderstanding. This is because the smaller number of typical examples, the more likely each intent can be distinguished from others, which contributes to a better and more precise understanding of entered questions to the AI customer service.
-
Implementation: Our project uses Natural Language Processing to implement automated customer service. We integrated RASA, which is an open-source machine learning framework for automated text generation. We defined intents, entities, and slots and supplied example sentences to understand the user’s intent fully. After training the model, customers can ask our intelligent customer service, for example, “I want to buy Chinese instruments," and they will receive the link to the Chinese instruments zone.

The processes of NLP involved in our project are as follows.
-
Training Data(
stories.yml, rules.yml, nlu.yml): To recognise customers’ messages, we provide example messages for AI customer service to learn from and group examples based on their intent. Then use intents and their examples as the training data for the Natural Language Understanding (NLU) model. -
Domain(
domain.yml): The context in which our customer service operates specifies the intents, entities, slots, responses, forms, and actions that the AI knows about in advance. The domain also defines a configuration for conversation sessions between customers and automated customer service. -
Configuration(
config.yml): The mode configuration file defines the components(pre-trained entity extraction model) and policies that the automated customer service model will use to make predictions based on customers’ input. -
Actions(
actions.py): Predict what the AI should perform after receiving customers’ messages. -
Evaluation: We have a test dataset with pre-configured dialogues and intent, which can be used to check if the model gives the right response.
-
Channel Connectors: Because we want to make it easy for customers to use your bot, we use the chat interface that ships with RASA, where customers can test the bot if they are interested in it.
-
Sales Prediction based on Autoregressive Integrated Moving Average (ARIMA)
-
User story: As an employee, I would like to know the future sales forecast so that I can better plan instruments inventory for increased future sales.
-
Motivation: The reason for our implementation of sales prediction is to provide suggestions to the instruments shop so that they can better adjust their sales tactics to deal with possible challenges or meet the growing requirements of certain kinds of instruments.
-
Analysis and design: Our group find that the sales statistics from 2019 to 2020 may be much lower than that of other periods due to the pandemic. We need to consider using these statistics carefully to make our prediction model more accurate and convincing. Since the sales volume is time-series data with seasonal and cyclical characteristics, we choose the corresponding Autoregressive Integrated Moving Average (ARIMA) model to achieve dynamic decomposition of sales volume and targeted forecasting.
-
Time series decomposition: Because the sales data of musical instruments are the numerical observation of a long-term phenomenon, there must be regularities of numerical transformation behind the numerical changes of time series, and these regularities are the entry point of our analysis for this problem. There are four patterns of instruments’ sales changes in the time series. The following equation gives the calculation, where Y, T, S, C, and I stand for secular trend, seasonal variation, cyclical variation, irregular variation, and synthesised equation. $$Y=T \times S \times C \times I$$
-
Implementation: We use the $ARIMA(0,0,0)(0,1,0)$ model to help the instruments shop predict their future sales. The first figure below shows the residual of the fit result, and the second image shows the predicted result for 2023 and 2024.
{#fig:here width=”13.5cm”}
View Separated Zones of Chinese and Western Instruments
-
User story: As a customer, I would like to view separated zones of Chinese and Western instruments so that I can access instruments from different cultures.
-
Motivation and design: The reason why we separate the Chinese and Western instruments is to allow instruments enthusiasts from different cultural backgrounds to share their interests with others. This potentially enlarges the global influence of the previously local instruments retail.
View, Post and comment on Blogs
-
User story: As a customer, I would like to view, post and [comment on blogs]{style=”color: red”} so that I can share my ideas about instruments with others.
-
Motivation: The reason for this added functionality is to encourage instrument enthusiasts from different cultures to share their interests. When people from all over the world share their experiences associated with instruments and music, it is more likely for our website to attract more potential customers for the instruments shop, contributing to its growing profits.
-
Challenges and solution: Our group met the challenge of giving more freedom to what users post instead of restricting them to specific blog posting rules. To solve this problem, our project integrates the wangeditor library to implement the rich text editor. We hide the original textarea, replace its position with a rich text editor, and update the content in a rich text editor to the hidden textarea synchronously. When inserting images, the editor will first post the image to the back-end, where the view function generates the unique identifier for the image, saves it, and returns its storage path to the editor. Then the editor generates the img tag with the image path and stores the image in rich text.
Search for Instruments Using Image Retrieval
-
User story: As a customer, I would like to search for instruments using figures so that it is more convenient for me to know what is the exact kind of instruments that I am looking for.
-
Motivation and evolution: Our initial plan is to simply to apply ML to recognize instruments through their images. However, after a later discussion, we found this function is separated from other website functions. Therefore, we combine the instruments recognition with the search engine to allow customers to search for their preferred instruments by uploading an image of an instrument.
-
Interface design: We have two UI design options. One is placing the instrument recognition in a separate area. The other is placing the instrument recognition together with the text search button. We chose the second UI design scheme. This is because we consider the instrument’s image recognition a particular type of information retrieval. In other words, customers upload the instruments’ images and then search for those instruments based on their recognition.
-
Challenge and implementation: The challenge of image retrieval derives from the intrinsic three-channel matrix of images, so traditional models for searching are not applicable. After substantial research, we utilise a deep residual network model without the fully connected layer as a feature extractor. Thus, each image can be represented by a vector, and the distance between vectors indicates the degree of similarity between two images. The following shows other methods we have tried and compared to make the final decision using Resnet.
-
Structural Similarity (SSIM): a metric for determining the quality of compressed pictures and measuring image similarity.
-
Siamese network: a framework for a neural network to evaluate the similarity of two input samples.
-
Mean Hash Algorithm: images are transformed to generate a set of binary numbers, and then similar images are found by comparing the Hash value distances of different images.
-
Cosine similarity: An picture is represented as a vector, and the similarity of two images is determined by computing the cosine distance between the vectors. The closer the cosine value is to 1, the closer the angle is to 0 degrees, implying that the two vectors are more close to each other.
-
Resnet: Our implementation process using Resnet is as follows. The image will be sent to channel cropping, where one channel image is converted into three channels, and if there are more than three channels, the first three channels will be used directly. Then the NumPy array with (w, h, 3) dimension is processed by resnet (convolution ->BatchNorm ->ReLU ->maxpool ->layers 1-4 of resnet ->mean pooling that removes the last layer of the original ResNet fully connected). The feature vector of the image is one dimension (2048), so we generate this feature vector for each image and store this feature vector in the database.

-
System Design
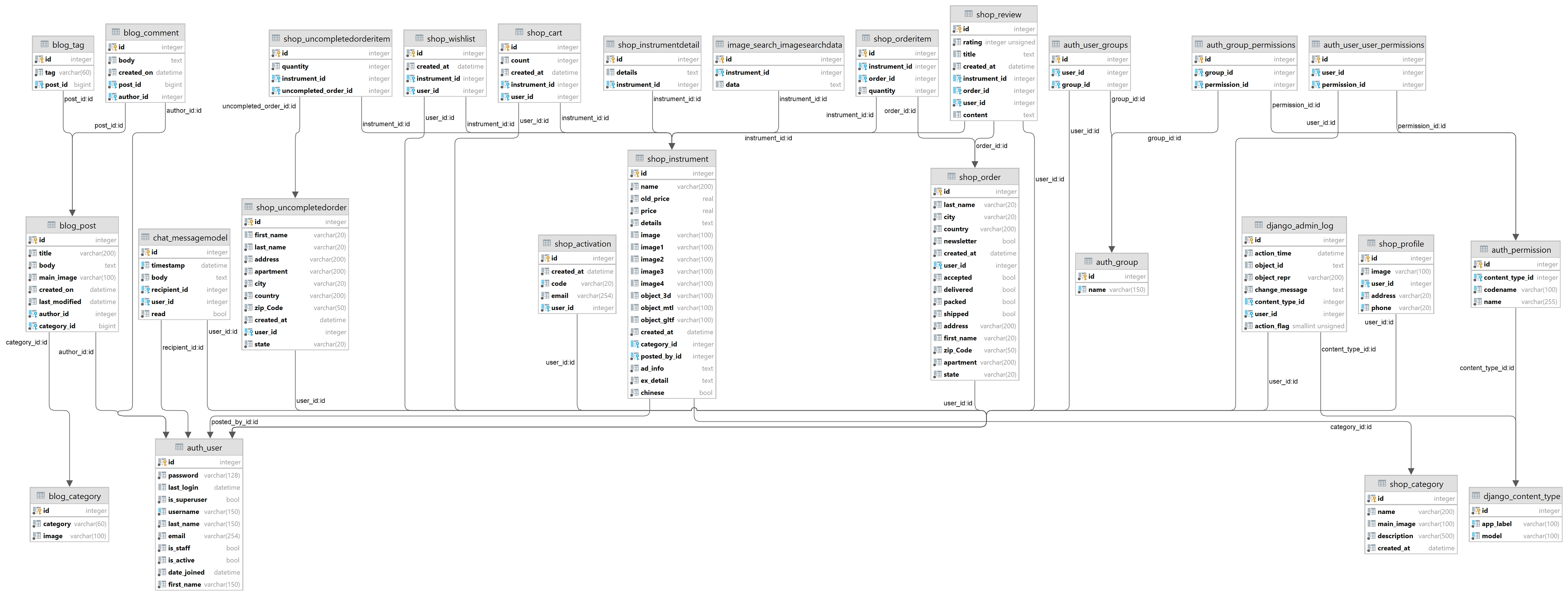
Database Diagram

We have twenty-five tables for the database design, which can divide our project into four subsystems: shopping system, blog system, account system, and chatting system. Our design follows the principle of low coupling and high cohesion. The account system serves as the central subsystem. On the one hand, it has a close relationship with other subsystems. On the other hand, it also ensures the mono-directional dependency and high performance of the database. In this sense, the other three subsystems are relatively independent, contributing to better maintainability and reusability. Although redundancy exists in our database design, it facilitates the execution of performing query statements. Overall, our database design is highly comprehensive and efficient.
Design of Tests
Software Testing Principles
Our team follows the principles of software testing. Each of our team members does not test our own achieved functionality. Instead, we test the functionalities that the other members of our group write. We are firmly convinced that “testing shows the presence, not the absence of bugs.
Unit Testing
Each unit will be tested before it merges into our system. For unit testing, we designed a pipeline for automatic testing. The unit that needs to be tested are:
-
Database: the database is tested by querying specific keywords and checking if the database was returning the correct result.
-
Data management system: the data management system was tested manually by creating an account, logging in to an account, adding instruments, etc.
-
Static resource availability: Jenkins CI runners test static resource availability and check if the static resource could be correctly downloaded.
{#a width=”18cm”} -
Website presentation: we test it using “test customer and employee" to access the web page and test if the page was presenting correctly.
Vulnerability Scanner - White Box Testing
We employed Static Application Security Testing (SAST), a white-box testing tool that identifies the root cause of vulnerabilities and helps us remediate the underlying security flaws. Since SAST solutions analyse an application from the “inside out" and do not reed a running system to perform a scan, we can improve the quality of our code and keep the robustness of this project.
Challenges and Risks
During the development of our project, in addition to challenges mentioned above, we also encountered challenges when integrating the REST API, which must be modified simultaneously with the database model. However, the database design evolved with our Agile development process. After group discussion, our solution is to create a sterilisation pipeline to generate a direct mapping between the model and the API interface, which saves time on altering the REST API. Furthermore, some other challenges derive from soft skills. Since we have not cooperated with other team members, we took some time to get accustomed to the collaboration and communication style that we are all comfortable with. Now we usually work as a team and solve problems together!
Conclusion
Reflection of Problem-based learning and Cooperation
Looking back on the development process, our group goes through the process of Tuckman ladder. Although we encountered many challenges while developing our project, the customer-oriented principle, problem-based learning, creativity, work ethic, interpersonal, collaboration and time management skills helped us finally overcome them because using each of our advantages adds vigour and a sense of community. Additionally, we are more aware that technical skills and soft skills, such as communication and cooperation skills, are equally important. Furthermore, we want to express our sincere gratitude to our group TA - Li Yunkai, head TAs, and Dr Catherine and Brett
Future Improvement
For future work, we are expected to replace Django’s built-in WSGI engine with Apache or Nginx as the HTTP server to deal with highly concurrent user requests. Moreover, we intend to use a more comprehensive and extensive training set to enhance the accuracy of understanding for the RASA and image retrieval model services. Additionally, we consider using Content Delivery Network (CDN) services to enhance the performance of our website’s accessibility.



